https://dev.mysql.com/downloads/
MySQL :: MySQL Community Downloads
The world's most popular open source database Contact MySQL | Login | Register
dev.mysql.com
MySQL 설치 및 스키마 생성
MySQL 다운로드 페이지로 이동합니다.




설치파일을 다운로드 받고 실행합니다.

첫번째 화면에서 Setup Type을 Custom으로 선택후 Next를 클릭하여 설치를 진행합니다.


MySQL Server 8.0과 Workbench 8.0을 각각 선택하여 설치를 진행합니다.






패스워드에 adminuser를 입력합니다.






설치가 완료되면 Workbench를 실행합니다.


화면에 표시된 계정을 클릭하고 설치 중에 입력했던 패스워드 adminuser를 입력합니다.
Save password in valut 메뉴에 체크하고 OK 클릭하여 진행합니다.

표시된 버튼을 클릭하여 새 스키마를 생성합니다.

CharacterSet에 utf8mb4, Collate에 utf8mb4_0900_ai_ci를 선택합니다.



MySQL 환경변수 설정


시스템 속성의 환경변수 설정메뉴로 이동합니다.

상단의 사용자 변수 메뉴에서 Path변수를 찾아 더블클릭하여 편집창으로 이동합니다.


빈칸 더블클릭 혹은 '새로만들기'를 클릭한뒤 '찾아보기'를 클릭합니다.
MySQL이 설치된 폴더에서 MySQL Server 8.0 폴더 안의 bin폴더를 선택합니다.
'확인'을 클릭하여 설정을 완료합니다.

커맨드창을 실행합니다.
mysql -u root -p 를 입력하면 패스워드 입력창이 나타납니다.
설치중에 설정했던 패스워드를 입력합니다. (adminuser)
설치가 정상적으로 진행됐다면 설치된 MySQL의 버전이 출력됩니다.
use 스키마명; 을 입력하여 사용할 데이터베이스를 설정합니다.
show tables; 를 입력하면 현재 스키마에 생성되어있는 테이블 목록을 출력합니다.
테이블 생성



생성된 스키마를 우클릭하여 테이블을 생성할 수 있습니다.
테이블 생성 메뉴에서 필드 생성 및 설정이 가능합니다.
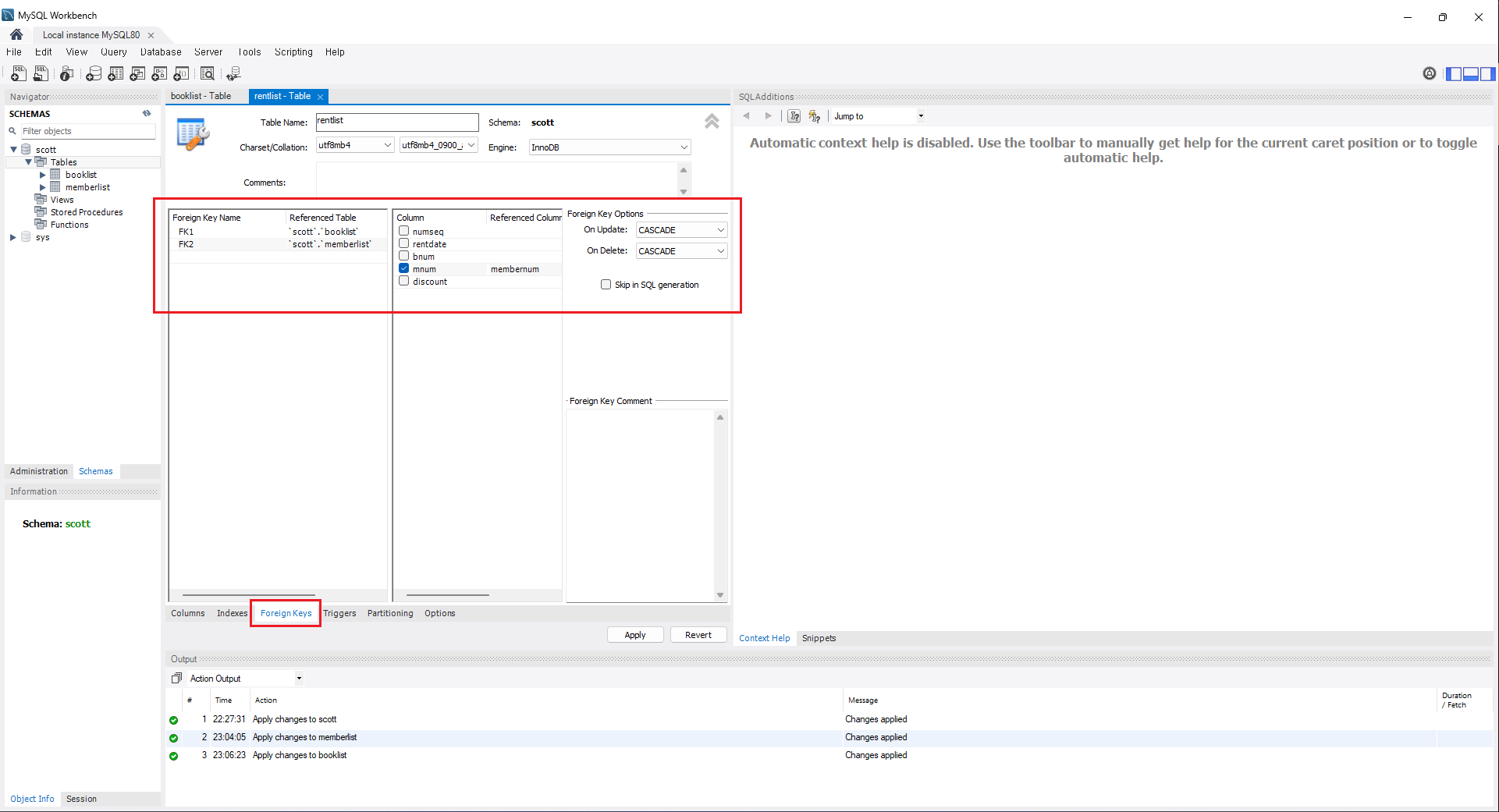
하단의 Foreign Keys 메뉴에서 외래키 설정이 가능합니다.
'DB' 카테고리의 다른 글
| [DB] Eclipse와 MySQL 연동 (0) | 2024.04.22 |
|---|---|
| [DB] 이클립스에서 SQL execute 단축키가 작동하지 않을 때 (0) | 2024.04.14 |
| [DB] Eclipse와 OracleDB 연동 방법 (0) | 2024.04.14 |
| [DB] Oracle Database 11g 설치 및 세팅 (0) | 2024.04.14 |